FMEA
Qualitätssicherung durch systematische Fehlervermeidung
Die Methodik der FMEA hat ihren Ursprung in den späten 1940er Jahren. Ursprünglich vom amerikanischen Militär entwickelt, um Mängel bei der Munitionsherstellung zu beseitigen, hat sich diese Methodik im Laufe der Zeit als Standard zur Vermeidung von Fehlern in der Industrie etabliert. Die NASA nutzte die FMEA-Methodik in den 1960er Jahren maßgeblich bei den Apollo-Missionen und trug zum Erfolg der Mondlandung im Jahr 1969 bei. Ford setzte die FMEA in den 1970er Jahren als wichtiges Werkzeug in der Industrie ein. Heute ist der Einsatz von FMEAs in vielen Unternehmen Standard.
Die Vorteile der FMEA-Software von Quality Miners als wichtiger Bestandteil des Qualitätsmanagements
Die FMEA der Quality Miners basiert auf den von der VDA und AIAG entwickelten Richtlinien und ermöglicht die Darstellung unterschiedlichster Formblätter. Die FMEA-Methodik hilft dabei, Fehler in Produkten, Prozessen oder Systemen frühzeitig zu entdecken und zu visualisieren. Durch die Anwendung der FMEA-Methode können die Ursachen von Fehlern systematisch erkannt und beseitigt werden, bevor sie zu kostenintensiven Produktionsfehlern oder Ausfällen führen.
Feste Verankerung im Qualitätsmanagement
Die FMEA der Quality Miners ist ein wichtiger Bestandteil im Qualitätsmanagement und zentral im QualityMiners.CAQ verankert. Aus ihr lassen sich Merkmale für Controlpläne und Prüfpläne ableiten. Die Merkmale bleiben dabei stets mit der FMEA verbunden, sodass Veränderungen innerhalb einer FMEA problemlos an die bestehenden Control- und Prüfpläne übertragen werden können. Dadurch wird sichergestellt, dass Fehler im Produktionsprozess frühzeitig erkannt und behoben werden können.
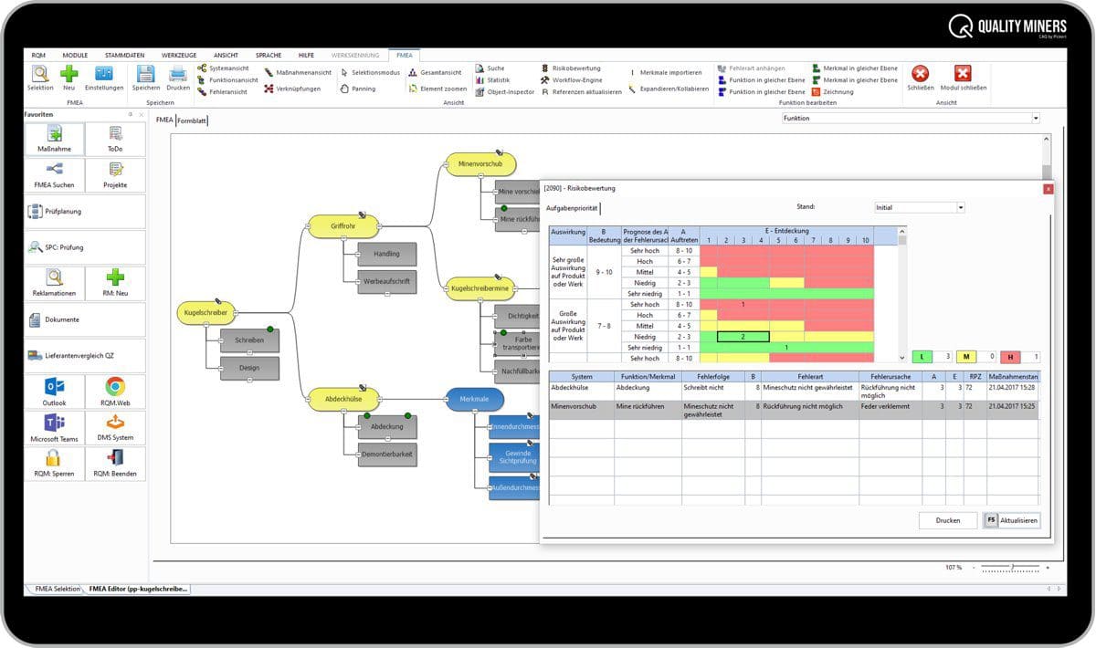
Intuitive Bedienbarkeit
Die FMEA der Quality Miners zeichnet sich durch eine grafische Mindmapping-Oberfläche aus, die eine intuitive Bedienung ermöglicht. Das Geflecht aus System- und Funktionsebenen lässt sich sehr übersichtlich darstellen und Fehlernetze lassen sich mittels Drag&Drop sehr einfach realisieren. Auch die Zusammenarbeit im Team und die FMEA Moderation ist berücksichtigt und wird durch viele nützliche Shortcuts erleichtert. Dadurch konzentrieren sich die Anwender auf die Erstellung und Pflege der FMEA und nicht auf die Bedienung einer Software.
Vorteil einer FMEA-Software als Teil eines CAQ-Systems
Unsere FMEA-Software kann nicht nur als Stand-Alone Lösung betrieben werden, sondern auch als ein Werkzeug unserer Gesamtlösung QM.CAQ. Das bedeutet, dass die FMEA eng mit anderen Werkzeugen wie beispielsweise dem Maßnahmenmanagement, der Prüfplanung oder dem Reklamationsmanagement verknüpft werden kann. Dadurch ergeben sich für den Kunden viele Vorteile:
Zum einen können alle Daten zentral verwaltet werden, was eine schnelle und einfache Auswertung ermöglicht. Zum anderen können alle relevanten Informationen miteinander verknüpft werden. So ist beispielsweise eine einfache Suche nach bestimmten Merkmalen möglich, da alle Daten in einer zentralen Datenbank gespeichert sind. Darüber hinaus kann die FMEA gemeinsam mit anderen CAQ-Modulen genutzt werden, um eine lückenlose Dokumentation und Rückverfolgbarkeit sicherzustellen.
Nahtlose Integration mit dem Reklamationsmanagement
Die Integration mit dem Reklamationsmanagement in unserer FMEA ist einzigartig. Im Falle einer Reklamation kann die FMEA als wichtiges Instrument zur Analyse und Fehlerbehebung herangezogen werden. Hierbei können die in der FMEA identifizierten potenziellen Fehlerursachen und -folgen zur Bewertung der Reklamation und zur Festlegung von Maßnahmen zur Fehlerbehebung herangezogen werden.
Durch die Integration des Reklamationsmanagements in die FMEA können Informationen aus beiden Systemen effektiv genutzt werden, um die Qualität von Produkten und Prozessen kontinuierlich zu verbessern. Neue Fehler, die in Reklamationen auftauchen, können problemlos in die FMEA zurückgeführt werden. Dadurch wird das FMEA Team in Echtzeit über neue Fehler informiert und kann diese sofort betrachten, analysieren und Abstellmaßnahmen einleiten. Die automatische Integration in den Prüfplan gewährleistet, dass alle beteiligten Bereiche in der Produktion und Qualitätssicherung unmittelbar informiert werden und in der Lage sind, schnell zu reagieren.
Die Integration mit dem Reklamationsmanagement ermöglicht es somit, die FMEA im Rahmen eines ganzheitlichen Qualitätsmanagementsystems zu nutzen und so alle relevanten Prozesse und Daten in einem System zu verwalten.
Download-Tipp:
E-Paper – Softwaregestützte FMEA mit QM.CAQ
FMEA darf kein statisches Pflichtdokument bleiben – sie muss gelebt, gepflegt und in Prozesse integriert sein. Mit QM.CAQ wird die FMEA zu einem dynamischen, auditfähigen Werkzeug, das Entwicklung, Qualitätssicherung und Fertigung intelligent vernetzt.
Erfahren Sie, wie alle FMEA-Typen effizient in einem System abgebildet und aktuell gehalten werden können.
Quality Miners FMEA Software

Vorteile der FMEA-Software
- Kürzere FMEA-Bearbeitungszeit
- Wiederverwendung von Basis-FMEAs, Mutter-FMEAs und des gesamten Wissens
- Information aus Reklamationen durch automatische Erkennung neuer Fehler
- Regelkreis zwischen Control Plan, FMEA und Reklamationsmanagement
- Intuitive Bedienung in Mindmapping-Technologie

Funktionen der FMEA Software
- Baukastensystem: einfaches Referenzieren, Versionieren, Freigeben von FMEAs
- Definition und Überwachung von Maßnahmen
- Automatische Erstellung: FMEA-Formblätter, Control Plan nach VDA 4.2, VDA 4.3 und AIAG
- Import aus IQ-FMEA
- Stücklistenimport

Webinar
Weitere Links
Übersichtlich Messdaten erfassen

Sie haben Fragen - wir helfen Ihnen gerne weiter


